Fresno County Regional ITS Architecture
Overview
Site Navigation
Project Support
Stakeholders
Inventory
By Entity
By Stakeholder
ITS Services
Requirements
Interfaces
Standards
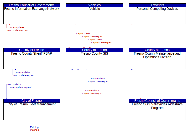
Context Diagram - Fresno County GIS