Fresno County Regional ITS Architecture
Overview
Site Navigation
Project Support
Stakeholders
Inventory
By Entity
By Stakeholder
ITS Services
Requirements
Interfaces
Standards
Service Diagrams
AD1-ITS DataMart (CHP SWITRS System)
AD1-ITS DataMart (Clovis)
AD1-ITS DataMart (Fresno)
AD2-ITS Data Warehouse (Fresno IEN)
AD2-ITS Data Warehouse (Traffic)
AD2-ITS Data Warehouse (Transit)
AD3-ITS Virtual Data Warehouse
APTS01-Transit Vehicle Tracking (Clovis)
APTS01-Transit Vehicle Tracking (FAX)
APTS02-Transit Fixed-Route Operations (Clovis)
APTS02-Transit Fixed-Route Operations (FAX)
APTS02-Transit Fixed-Route Operations (FCRTA)
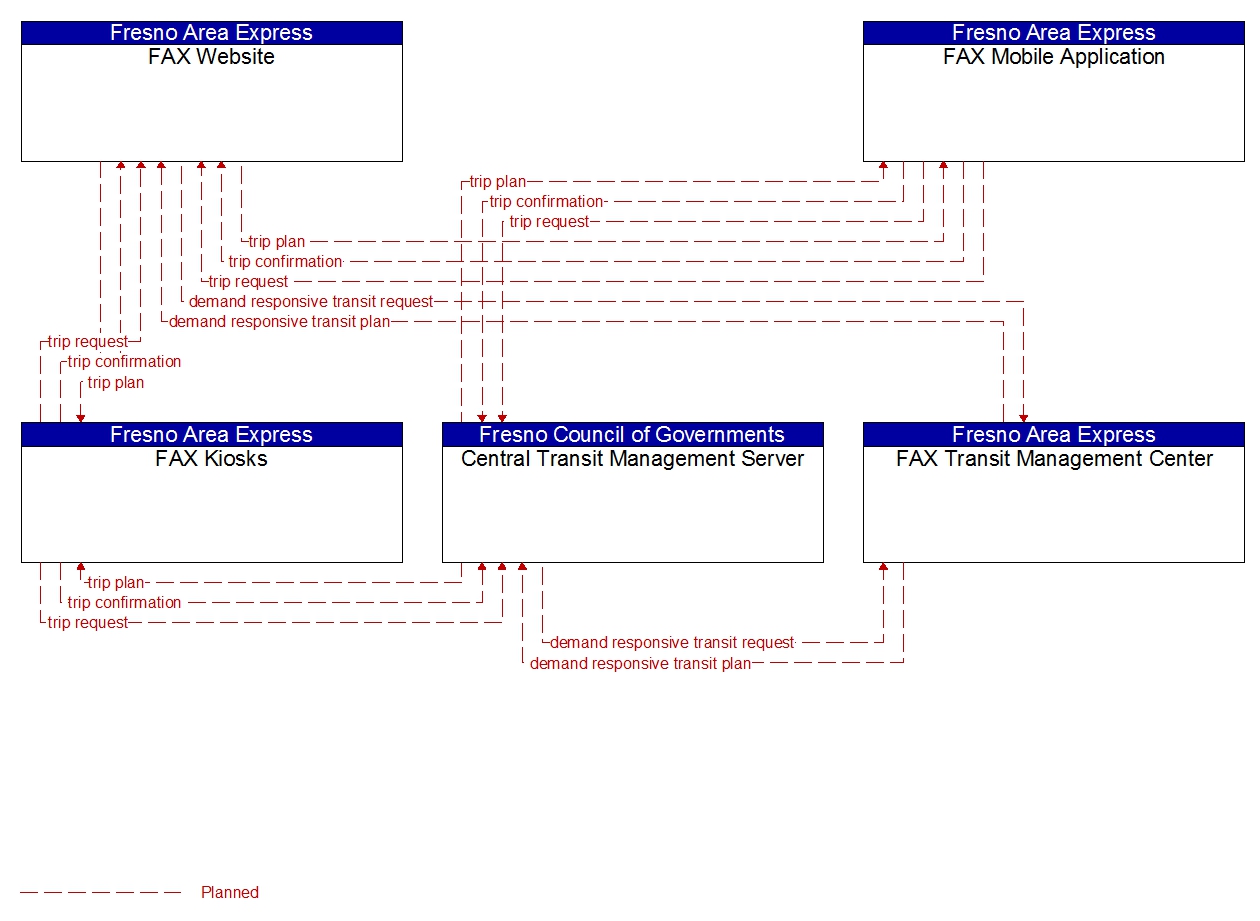
APTS03-Demand Response Transit Operations (Clovis)
APTS03-Demand Response Transit Operations (FAX)
APTS03-Demand Response Transit Operations (FCRTA)
APTS04-Transit Fare Collection Management (Clovis)
APTS04-Transit Fare Collection Management(FAX)
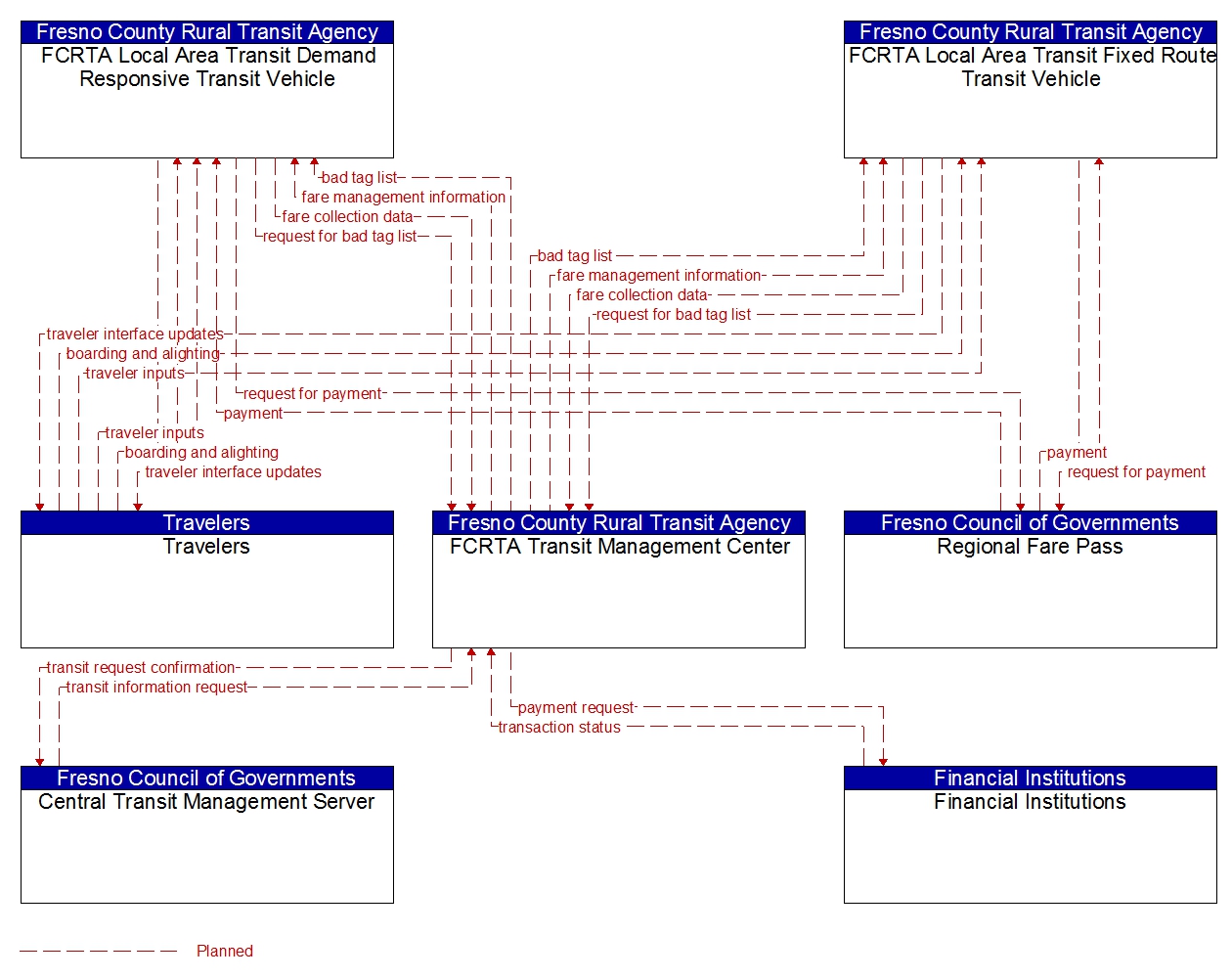
APTS04-Transit Fare Collection Management (FCRTA)
APTS05-Transit Security (Clovis)
APTS05-Transit Security (FAX)
APTS06-Transit Fleet Management (Clovis)
APTS06-Transit Fleet Management (FAX)
APTS06-Transit Fleet Management (FCRTA)
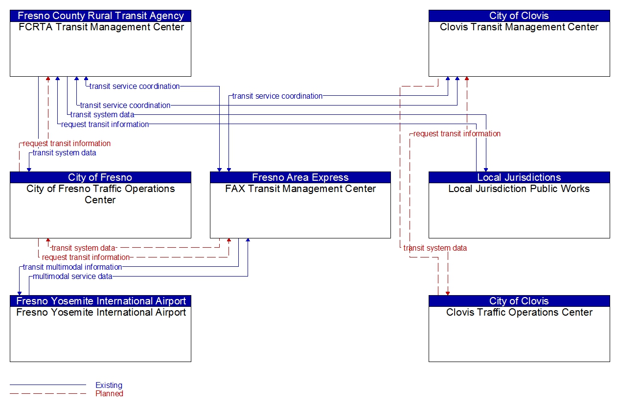
APTS07-Multi-modal Coordination
APTS08-Transit Traveler Information (Clovis)
APTS08-Transit Traveler Information (FAX)
APTS08-Transit Traveler Information (FCRTA)
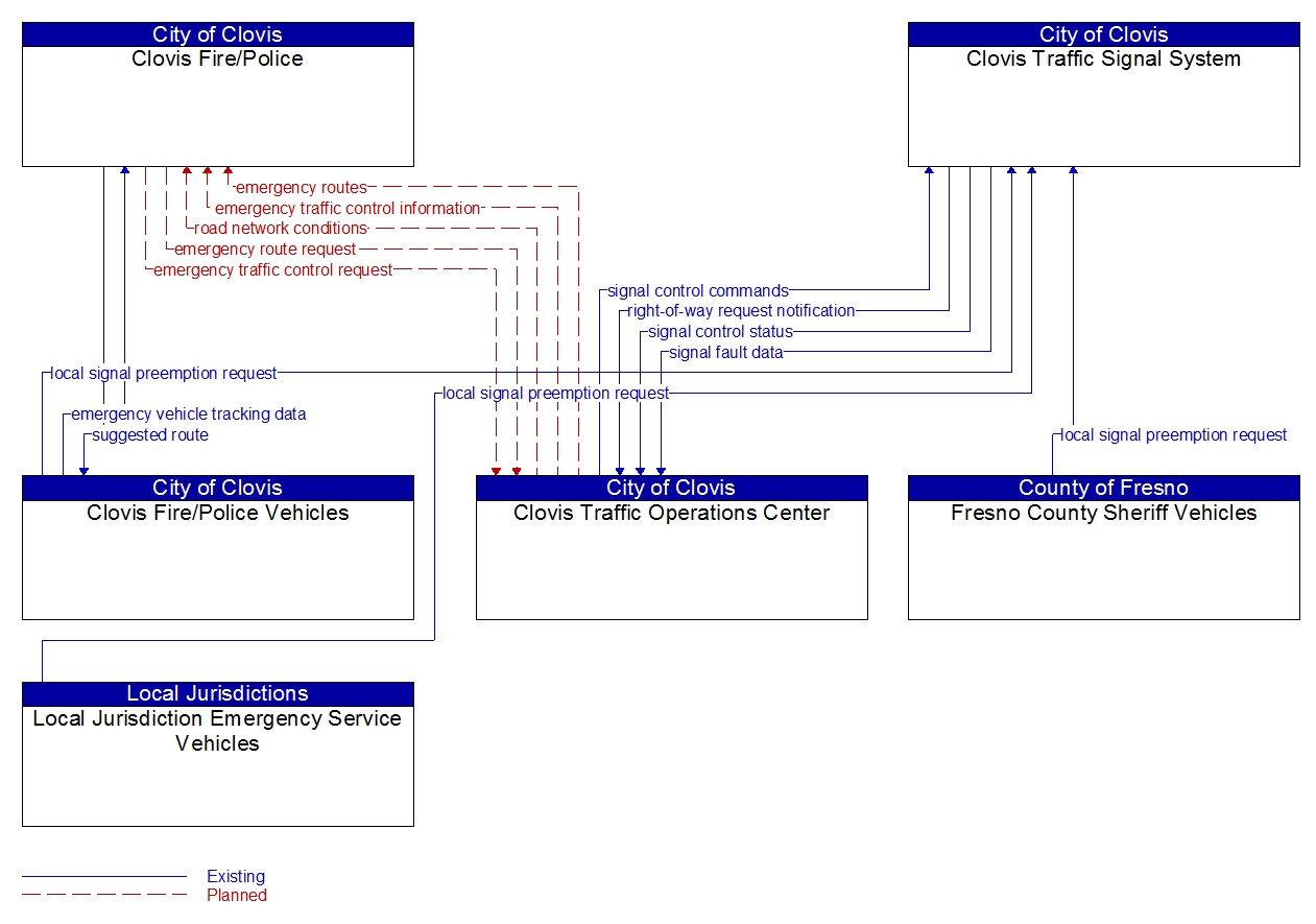
APTS09-Transit Signal Priority (Clovis)
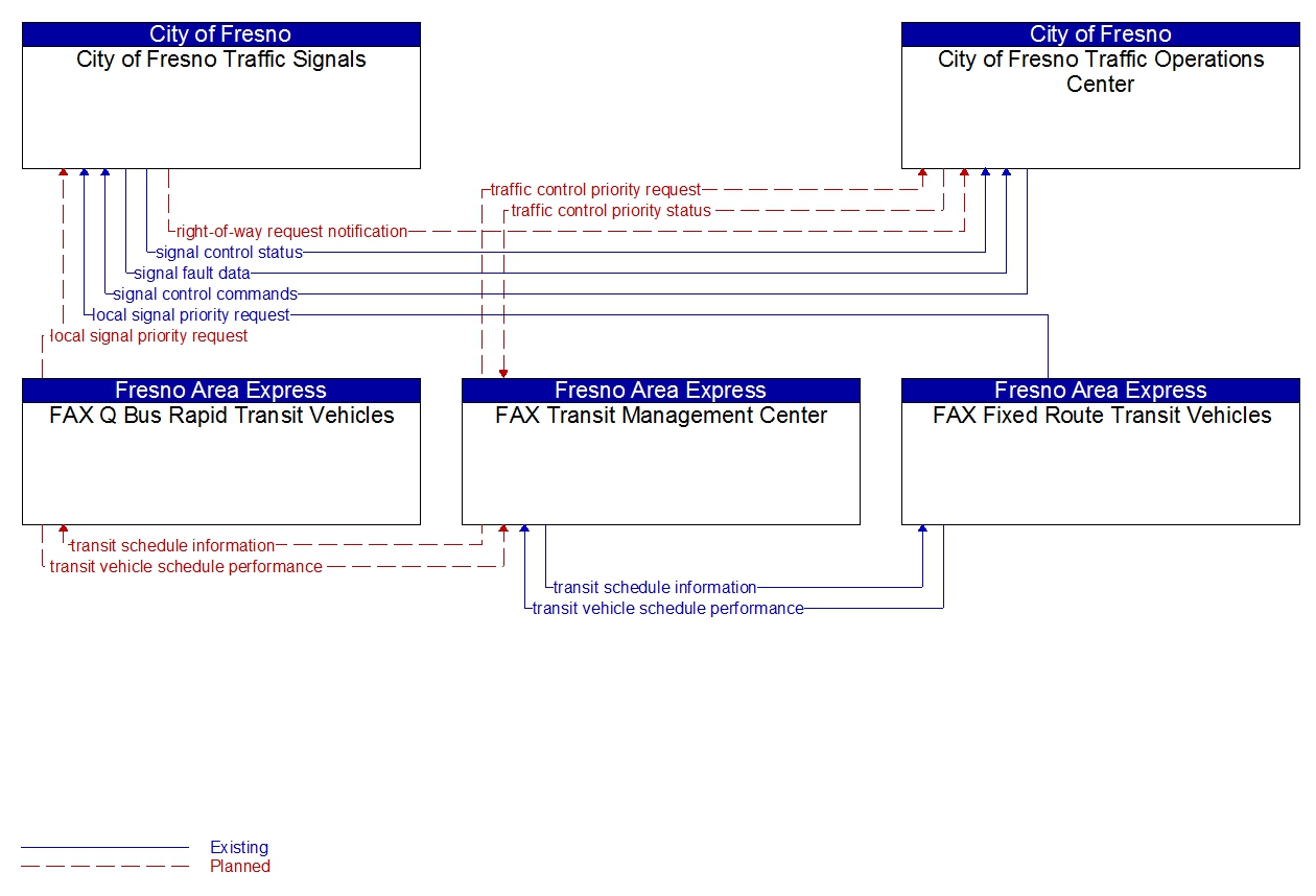
APTS09-Transit Signal Priority (FAX)
APTS10-Transit Passenger Counting (Clovis)
APTS10-Transit Passenger Counting (FAX)
APTS10-TransitPassenger Counting (FCRTA)
APTS11-Multimodal Connection Protection (Clovis)
APTS11-Multimoda lConnection Protection (FAX)
APTS11-Multimodal Connection Protection (FCRTA)
ATIS01-Broadcast Traveler Information (Caltrans)
ATIS01-Broadcast Traveler Information (Local)
ATIS02-Interactive Traveler Information (Caltrans QuickMaps)
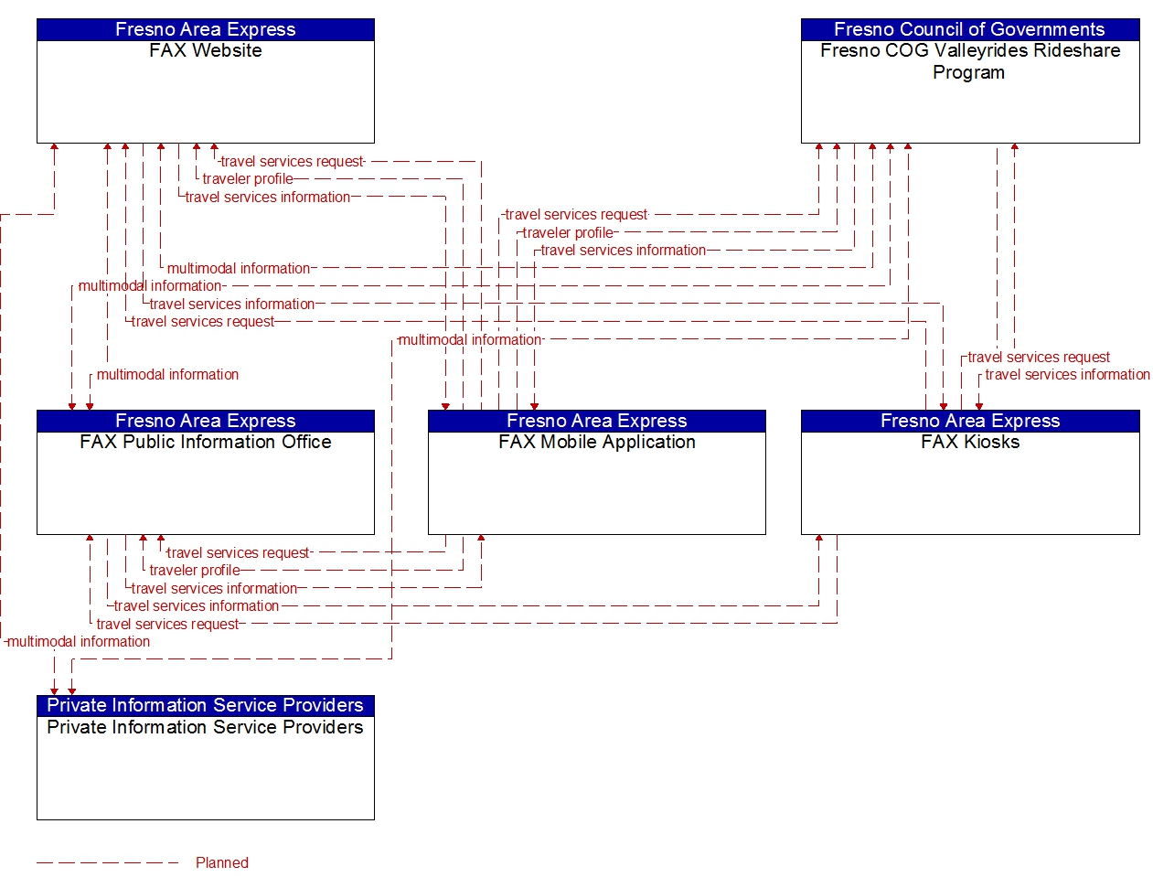
ATIS02-Interactive Traveler Information (Fresno COG Valleyrides Rideshare Program)
ATIS05-ISPBased Trip Planning and Route Guidance
ATIS06-Transportation Operations Data Sharing
ATIS07-Travel Services Information and Reservation (Caltrans)
ATIS07-Travel Services Information and Reservation (Clovis)
ATIS07-Travel Services Information and Reservation (FAX)
ATIS08-Dynamic Ridesharing (Clovis)
ATIS08-Dynamic Ridesharing (FAX)
ATIS08-Dynamic Ridesharing (FCRTA)
ATIS09-InVehicle Signing
ATIS10-Short Range Communications Traveler Information
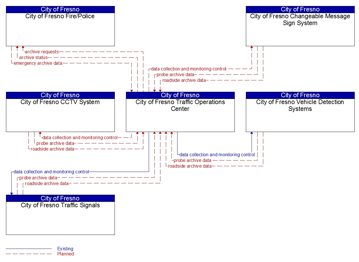
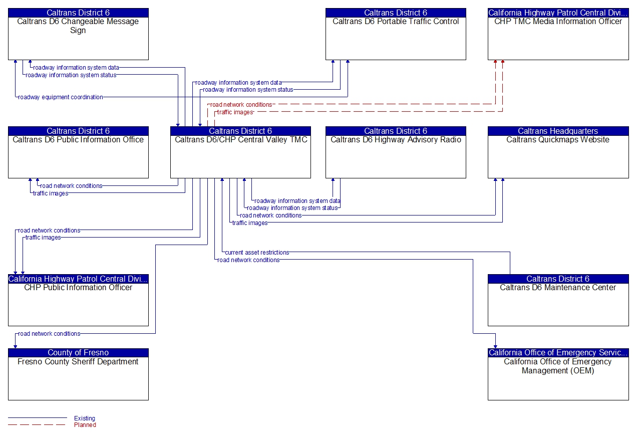
ATMS01-Network Surveillance (Caltrans)
ATMS01-Network Surveillance (Clovis)
ATMS01-Network Surveillance (Fresno)
ATMS01-Network Surveillance (Local)
ATMS02-Traffic Probe Surveillance (Caltrans)
ATMS02-Traffic Probe Surveillance (Clovis)
ATMS02-Traffic Probe Surveillance (Fresno)
ATMS02-Traffic Probe Surveillance (Sanger)
ATMS03-Traffic Signal Control (Caltrans)
ATMS03-Traffic Signal Control (Clovis)
ATMS03-Traffic Signal Control (Fresno)
ATMS03-Traffic Signal Control (Local)
ATMS04-Traffic Metering
ATMS05-HOV Lane Management
ATMS06-Traffic Information Dissemination (Caltrans)
ATMS06-Traffic Information Dissemination (Clovis)
ATMS06-Traffic Information Dissemination (Fresno)
ATMS06-Traffic Information Dissemination (Local)
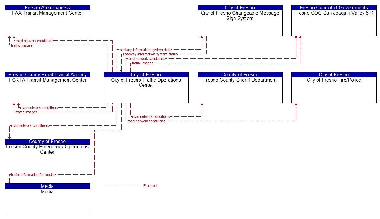
ATMS07-Regional Traffic Management
ATMS08-Traffic Incident Management System (Caltrans)
ATMS08-Traffic Incident Management System (Clovis)
ATMS08-Traffic Incident Management System (Fresno)
ATMS08-Traffic Incident Management System (Local)
ATMS09-Transportation Decision Support and Demand Management (Clovis)
ATMS09-Transportation Decision Support and Demand Management (Fresno)
ATMS11-Emissions Monitoring and Management
ATMS13-Standard Railroad Grade Crossing
ATMS14-Advanced Railroad Grade Crossing
ATMS15-Railroad Operations Coordination
ATMS16-Parking Facility Management
ATMS17-Regional Parking Management
ATMS18-Reversible Lane Management
ATMS19-Speed Warning and Enforcement
ATMS21-Roadway Closure Management
ATMS22-Variable Speed Limits
ATMS23-Dynamic Lane Management and Shoulder Use (Caltrans D6)
ATMS23-Dynamic Lane Management and Shoulder Use (Clovis)
ATMS23-Dynamic Lane Management and Shoulder Use (Fresno)
ATMS24-Dynamic Roadway Warning
AVSS05-Intersection Safety Warning (Caltrans)
AVSS05-Intersection Safety Warning (Fresno)
AVSS08-Advanced Vehicle Longitudinal Control
AVSS10-Intersection Collision Avoidance (Caltrans)
AVSS10-Intersection Collision Avoidance (Fresno)
CVO03-Electronic Clearance
CVO04-CV Administrative Processes (CaltransDMV)
CVO04-CV Administrative Processes (Transportation Permits)
CVO06-Weigh-In-Motion
CVO07-Roadside CVO Safety
CVO08-On-board CVO Safety
CVO10-HAZMAT Management
CVO11-Roadside HAZMAT Security Detection and Mitigation
EM01-EmergencyCall-Taking and Dispatch (American Ambulance PSAP)
EM01-Emergency Call-Taking and Dispatch (CHP PSAP)
EM01-Emergency Call-Taking and Dispatch (Fresno County PSAP)
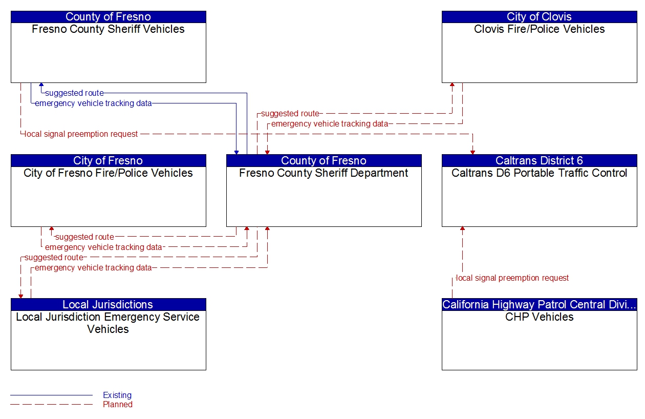
EM02-Emergency Routing (Caltrans D6)
EM02-Emergency Routing (CHP)
EM02-Emergency Routing (Clovis)
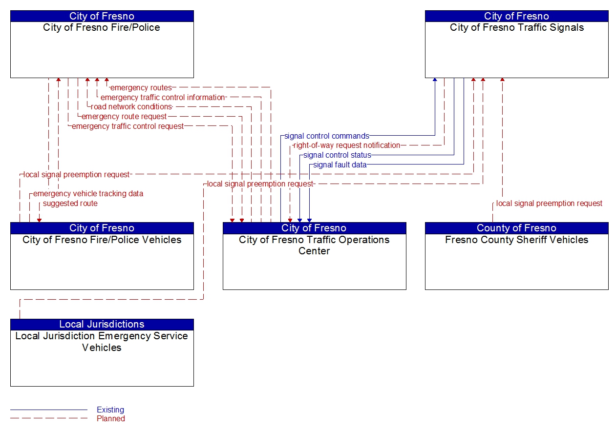
EM02-Emergency Routing (Fresno)
EM02-Emergency Routing (Fresno County)
EM02-Emergency Routing (Local)
EM04-Roadway Service Patrols
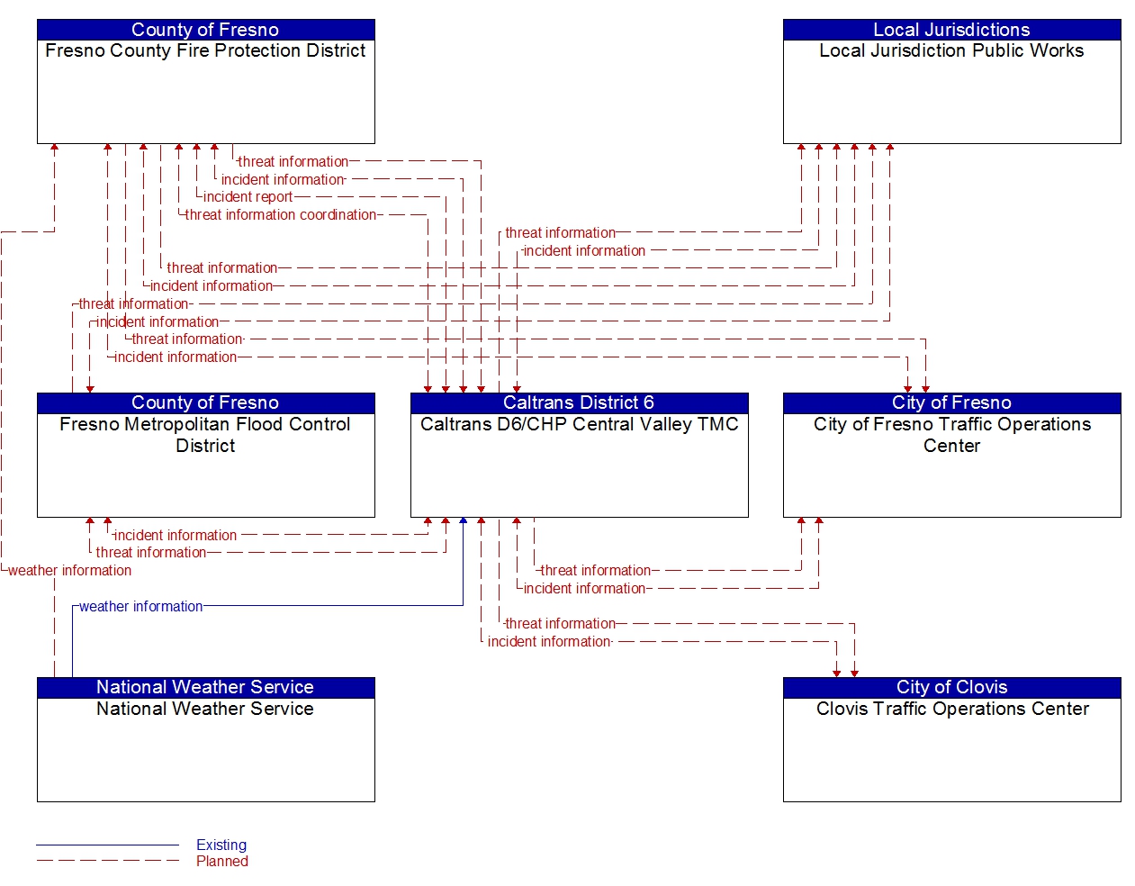
EM05-Transportation Infrastructure Protection
EM06-Wide-Area Alert (Caltrans)
EM06-Wide-Area Alert (Fresno)
EM07-Early Warning System
EM08-Disaster Response and Recovery (Caltrans)
EM08-Disaster Response and Recovery (Fresno EOC)
EM10-Disaster Traveler Information
MC01-Maintenance and Construction Vehicle and Equipment Tracking (Caltrans)
MC01-Maintenance and Construction Vehicle and Equipment Tracking (Clovis)
MC01-Maintenance and Construction Vehicle and Equipment Tracking (Fresno)
MC01-Maintenance and Construction Vehicle and Equipment Tracking (Fresno County)
MC01-Maintenance and Construction Vehicle and Equipment Tracking (Local)
MC02-Maintenance and Construction Vehicle Maintenance (Caltrans)
MC02-Maintenance and Construction Vehicle Maintenance (Clovis)
MC02-Maintenance and Construction Vehicle Maintenance(Fresno)
MC02-Maintenance and Construction Vehicle Maintenance (Fresno County)
MC02-Maintenance and Construction Vehicle Maintenance (Local)
MC03-Road Weather Data Collection (Caltrans)
MC03-Road Weather Data Collection (Fresno)
MC03-Road Weather Data Collection (Local)
MC04-Weather Information Processing and Distribution (Caltrans)
MC04-Weather Information Processing and Distribution (Clovis)
MC04-Weather Information Processing and Distribution (Fresno)
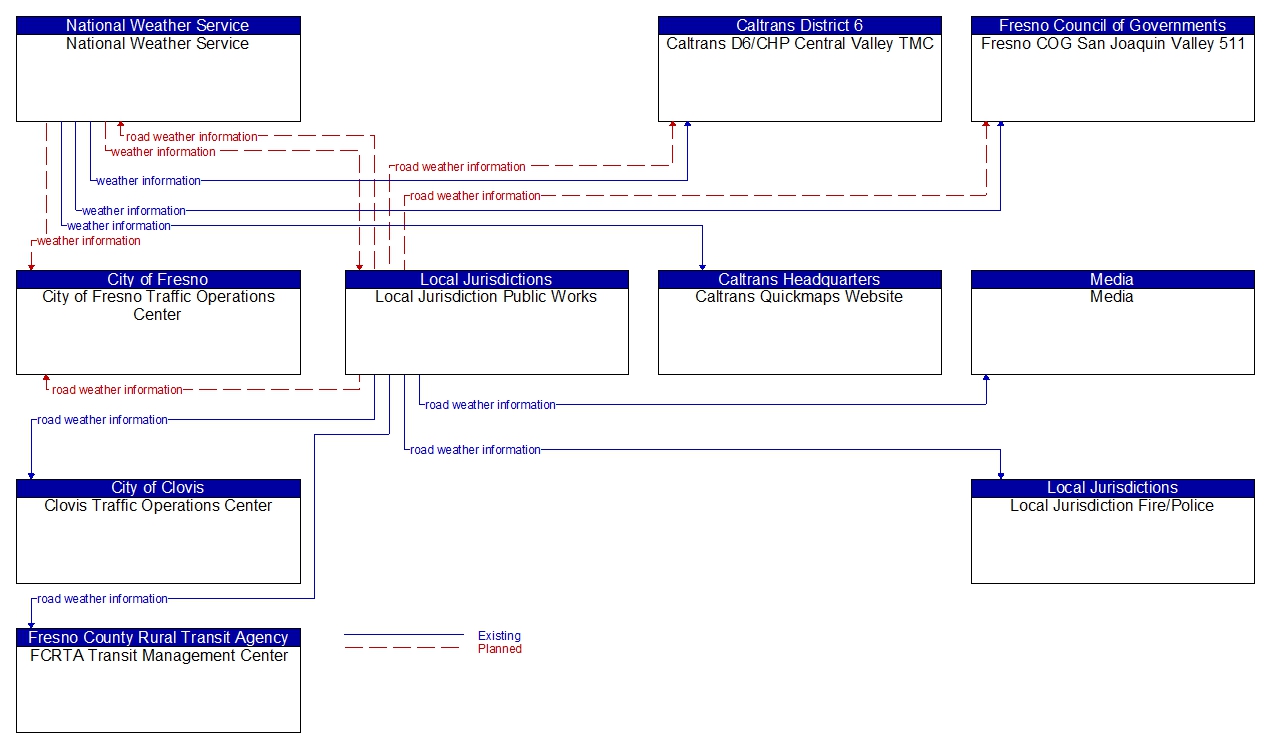
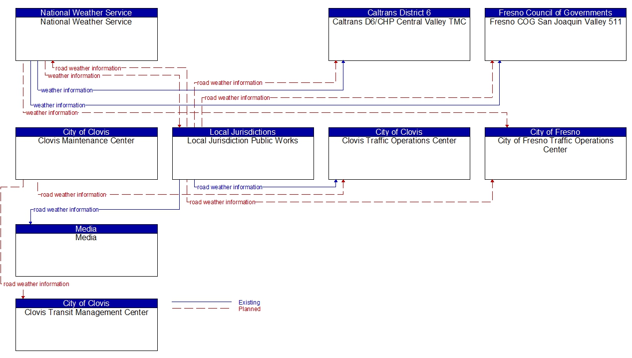
MC04-Weather Information Processing and Distribution (Local)
MC06-Winter Maintenance
MC07-Roadway Maintenance and Construction (Caltrans)
MC07-Roadway Maintenance and Construction (Clovis)
MC07-Roadway Maintenance and Construction (Fresno)
MC07-Roadway Maintenanceand Construction (Fresno County)
MC07-Roadway Maintenance and Construction (Local)
MC08-Work Zone Management (Caltrans)
MC08-Work Zone Management (Clovis)
MC08-Work Zone Management (Fresno)
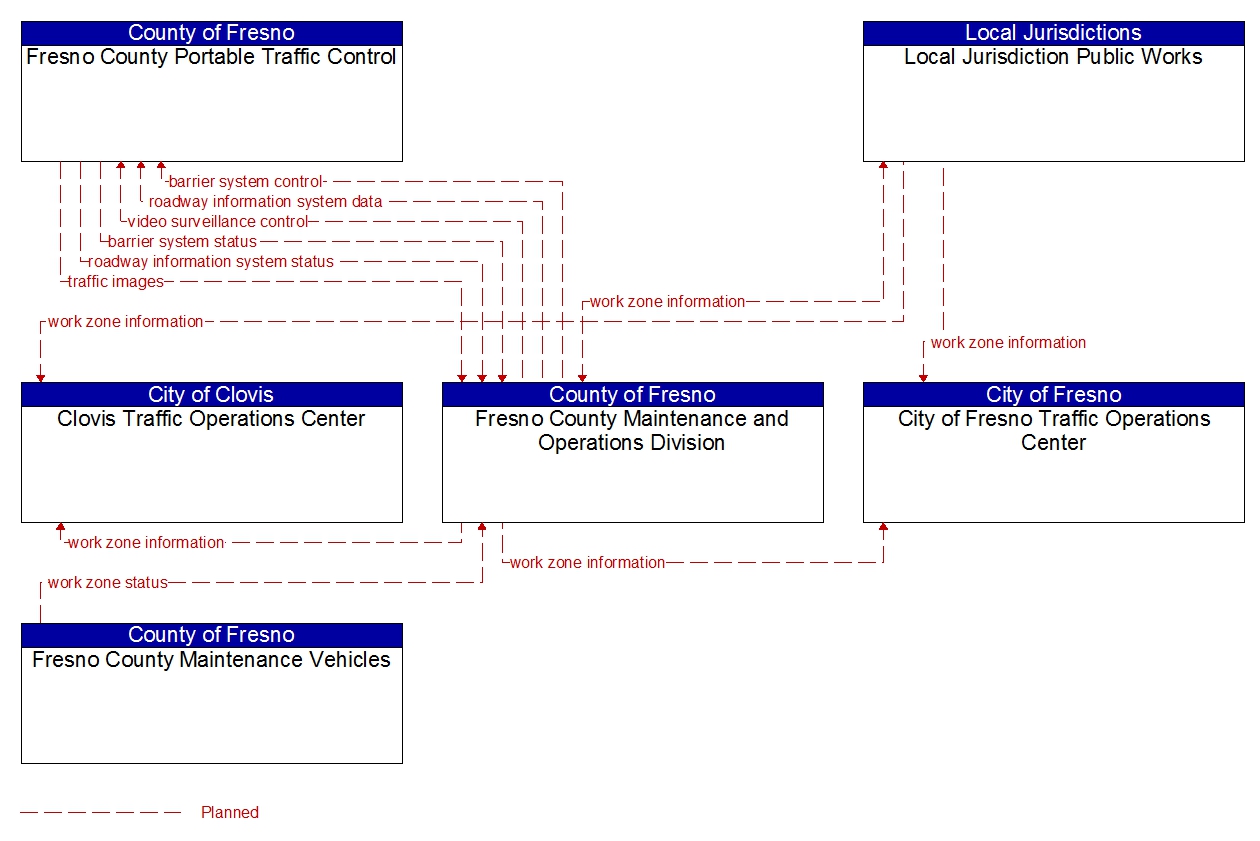
MC08-Work Zone Management (Fresno County)
MC08-Work Zone Management (Local)
MC09-Work Zone Safety Monitoring (Caltrans)
MC09-Work ZoneSafety Monitoring (Fresno)
MC10-Maintenance and Construction Activity Coordination
MC11-Environmental Probe Surveillance
MC12-Infrastructure Monitoring